忘れかけのIT備忘録

今まで学んできた知識や小技、なるほど!と思ったことをメモするブログです。

2023-10-01から1ヶ月間の記事一覧

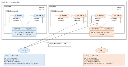
Oracleの実行計画(SPM)

今回はOracleの実行計画のSPMについて調査、検証しました。 SPM(SQL Plan Management:SQL計画管理)とはOracle 11gから登場した機能で、SQLごとに実行計画を固定化したり、統計情報の変化によって新たに生成された最適な実行計画を候補として登録したりな…